Advantech SOM-A350 COM-HPC®サイズAモジュール
Advantech SOM-A350 COM-HPC® Size A モジュールは、CPU、GFX、NPUを組み合わせたIntel® Core™ Ultraプロセッサを搭載しており、32TOPSのAI性能を実現します。Advantech SOM-A350は、すべてのPCIeスロットでGen4対応以上の速度、USB4、2.5 LANをサポートしています。SOM-A350には、PCIe Gen5とダブルLANポートも備わっています。またアドバンスド・クアドラフロー冷却システム(QFC)対応で、+60°Cの条件で45Wでシステムを100%で実行でき、静かで薄型かつ軽量です。デュアルBIOSフェイルセーフ機能によって、BIOSの問題が発生した場合のシステムダウンタイムが削減されます。特徴
- COM-HPCクライアントサイズAモジュール
- 最大16C/22T Intel Core Ultraプロセッサ
- Intel Xe LPGグラフィックス
- 最大128EU、4つの独立した4Kディスプレイ
- 5600MT/sデュアルチャンネルDDR5最大96GB SODIMM
- 複数のI/O拡張- 2.5GbE、PCIe Gen5、USB4、USB3.2 Gen2、SATA3.0
- フェイルセーフと柔軟性に富んだBIOS構成のためにデュアルBIOSをサポート
- iManager、組み込みソフトウェアAPI、WISE-DeviceOnをサポート
アプリケーション
- 医療用画像処理
- 試験装置
- Edge AI
仕様
- 1.4GHz/0.9GHzの基本周波数
- 4.8GHz/3.8GHzの最大ターボ周波数
- 最大16Cコア
- LLC: 24MB
- 45W熱設計電力(TDP)
- CPU TDP: 20W ~ 45W
- DDR5テクノロジー
- 最大速度:5600MT/s
- 最大96GBの最大容量
- 動作温度範囲: 0°C~+60°C
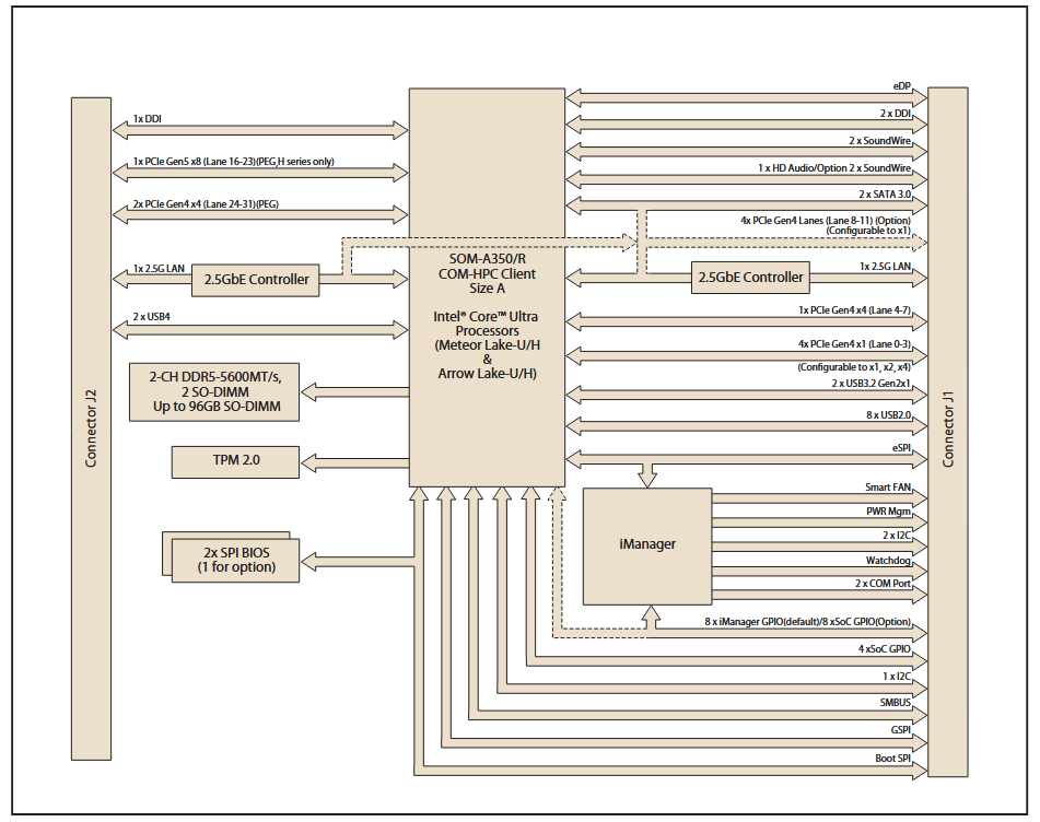
ブロック図
公開: 2025-09-04
| 更新済み: 2025-10-02
