Analog Devices Inc. MAX98050オーディオCODEC
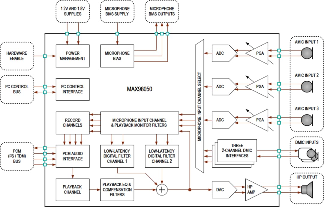
Analog Devices MAX98050オーディオコーデックは、高性能、低消費電力デバイスで、ワイヤレスヒアラブル、ヘッドセット、ヘッドフォン用の低レイテンシ・デジタルフィルタが統合されています。MAX98050は、5バンド・バイクワッド・イコライザおよび高効率・完全差動ハイブリッドClass-AB/Class-Dヘッドフォンアンプが搭載されているモノ再生チャンネルが特徴です。再生ヘッドフォンアンプは、極めて低い出力ノイズレベルを目的に最適化されており、出力電力効率性を最大化しながら自己消費電力を最小限に抑えます。MAX98050には、音声、周囲、アンチノイズレコードの使用事例をサポートできる3つのマイク入力チャンネルがあります。各チャンネルは、外部アナログまたはデジタルマイクのいずれかから個別に録音し、録音チャンネルと内部低レイテンシ・デジタル・フィルタ・チャンネルの両方にオーディオデータをルーティングできます。デジタル・オーディオ・インターフェイスへの4番目の録音チャンネルは、ホストが再生チャンネル出力デジタルデータを監視できるように提供されています。
2つの低レイテンシのデジタルフィルタ・チャンネルが提供されており、さまざまな使用事例をサポートできます。これらには、ノイズキャンセレーション・アプリケーション(フィードフォワード、フィードバック、ハイブリッドフィルタ・プロファイル)、音声と周囲の両方の強度/透明度アプリケーション、サイドトーンアプリケーションがあります。各チャンネルは、12バンド・デジタル・バイクワッド・フィルタ、DRCまたはリミッタ段、デジタル音量コントロールブロック、超音波フィルタを実現しています。また、3番目の内部デジタルフィルタ・チャンネルは、再生補償および/または一般的な帰還補償フィルタのために構造化された再生チャンネルで提供されています。このチャンネルには、10バンド・バイクアッド・フィルタとデジタル音量コントロールブロックが含まれています。動的または適応型フィルタと使用事例の遷移をサポートするために、バイクワッド・フィルタとボリューム制御によって、オーディオ再生を中断することなく更新/交換できるバット・プロファイルを実現しています。
柔軟性に富んだデジタル・オーディオ・インターフェイスは、I2S、左揃え、TDMタイミングといった一般的なPCMオーディオデータ形式をサポートしており、16ビット、24ビット、または32ビット・データ・ワードとチャンネル長が備わっています。PCMインターフェイスは、8kHz~192kHzの再生サンプルレートをサポートしており、8kHz~48kHzのサンプルレートで録音します。デバイスには外部ビットとフレームクロックが必要ですが、高速外部マスタクロックの必要性が排除されています。
Analog Devices MAX98050オーディオCODECは、小型6.7mm2 WLP32パッケージでご用意があり、高さ0.5mmと低背で、タイトなフォームファクタに最適です。このデバイスは、-40°C~+85°Cの温度範囲で動作します。
特徴
- 低レイテンシ・デジタル・フィルタ・チャンネル
- 96kHz、192kHz、384kHzサンプルレート(オプション)
- フィードフォワード(FF)と帰還(FB)、アクティブ・ノイズキャンセレーション(ANC)、周囲/音声の強化と透明性、再生補償をはじめとするチャンネルサポート・アプリケーション
- 再生を中断することなくスムーズでダイナミックな遷移と更新が可能になるフィルタ
- モノヘッドフォン再生チャンネル
- 高効率ハイブリッドClass-AB/Dアンプ
- 114dB再生ダイナミックレンジ
- 2.55mW PQ(fS = 48kHz、ノイズゲートなし)
- 1.9mW PQ(fS = 48kHz、ノイズゲートあり)
- 3つのマイク録音チャンネル
- アナログまたはデジタルマイク入力
- 107.0dBダイナミックレンジ(MICシングルエンド)
- 113.0dBダイナミックレンジ(AMIC差動)
- 5.3mW PQ(fS = 16kHz、2 AMIC録音)
- 2.1mW PQ(fS = 16kHz、2 DMICレコード)
- ANCフィルタプロファイルでの再生(fS = 192kHz)
- 9.85mW PQ(AMIC FF+FBプロファイル)
- 6.7mW PQ(AMIC FFのみ)
- 7.0mW PQ(DMIC FF+FBプロファイル)
- 1% THD+Nでのフルスケール再生電力:
- 31.0mWを32Ωに変換(1VRMS フルスケールモード)
- 15.0mWを32Ωに変換(低減スイングモード)
- 61.0mWを16Ωに変換(1VRMS フルスケールモード)
- 柔軟性に富んだI2S/TDMデジタル・オーディオ・インターフェイス
- 16、24、32ビット対応オーディオデータをサポート
- 8kHz~192kHzの再生サンプルレート
- 高速マスタクロック不要
- ADIリファレンスヘッドセット設計を搭載したオーディオCODEC評価プラットフォームを利用可
- 6.7mm x 6.7mm x0.5mm WLP36パッケージ(4.0mmピッチ)
アプリケーション
- 真のワイヤレス・ヒアラブルとヘッドセット
- ステレオBLUETOOTH®ヘッドセットとヘッドフォン
- Mono BLUETOOTHイヤーピース
- PSAPデバイスと補聴支援装置
- VR/ARヘッドセットとヘッドマウントデバイス
ビデオ
ブロック図
パッケージ外形
