Diodes Incorporated PI3EQX1002B 10GbpsのUSB 3.1リニアリドライバ™
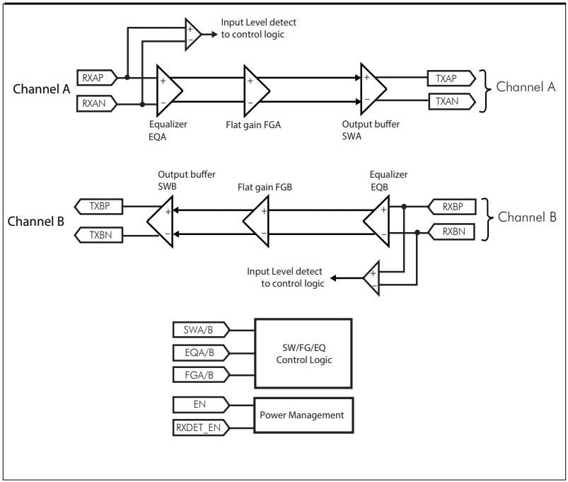
Diodes Inc. / Pericom PI3EQX1002B 10GbpsのUSB 3.1リニアリドライバは、高性能、1ポート、USB 3.1、USB 3.0との互換性があります。PI3EQX1002B Linear ReDriverは、USB 3.1プロトコル用に特別に設計されています。このReDriverは、5Gbpsおよび10Gbpsシリアルリンクを実現しており、リニアイコライザと3.3V供給電圧が備わっています。PI3EQX1002Bデバイスは、性能を最適化するためにプログラマブル・イコライゼーション、リニアスイング、フラットゲイン機能を実現しています。機能には、100Ω差動CML I/O、自動レシーバ検出機能、適応型電力管理用の自動「眠り」モードがあります。PI3EQX1002Bドライバは、外付けストレージデバイス、PCモニタ、ラップトップ、スマートフォンに最適です。特徴
- 5Gbps、10Gbpsシリアルリンク(リニアイコライザ搭載)
- USB3.1超高速規格に完全準拠
- 2つの10Gbps差動信号ペア
- ピン調整可能なレシーバイコライゼーション
- ピン調整可能な出力リニアスイング
- ピン調節可能なゲイン
- 自動レシーバ検出
- USB3.1およびUSB3.0に互換
- 100Ω差動CML I/O
- 適応型電力管理用の自動「眠り」モード
- 単供給電圧は3.3V
アプリケーション回路図
追加リソース
公開: 2016-11-29
| 更新済み: 2022-03-11
