Infineon Technologies 工業用駆動
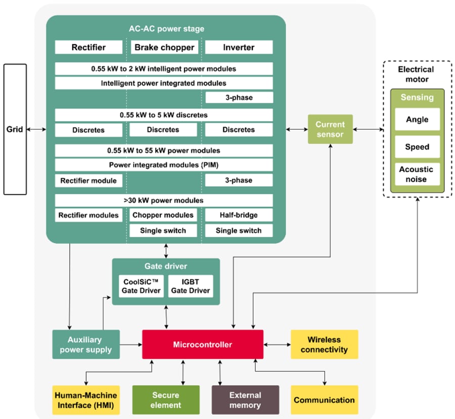
Infineon産業用ドライブは、モータドライブ用に最適化された効率的な半導体の幅広いポートフォリオを提供します。設計者は、Infineonインテリジェントパワーモジュール(IPM)および低消費電力範囲でのスマート設計を目的としたディスクリートに依存できます。中電力ドライブを対象としたInfineon EasyPIM™、EasyPACK™、EconoPIM™モジュールは、完璧なマッチングです。ハイパワー・スペクトルに移行すると、EconoDUAL™とPrimePACK™が選択できます。革新的な.XT相互接続技術と組み合わされています。PrimePACKモジュールは、熱および電力サイクル機能を向上させることで、寿命を延長することで、設計者がオーバー評価の問題を克服するのに役立ちます。工業用駆動
Infineonのポートフォリオの特徴には、特にドライブアプリケーションのニーズに合わせてカスタマイズされたTRENCHSTOP™ IGBT7モジュールがあります。汎用ドライブ(GPD)アプリケーションに最適なTRENCHSTOP™ IGBT7は、電力密度、制御機能、過負荷機能を向上させ、コストと時間の増加を目的にさまざまな実証されたパッケージに収められています。高速ドライブとインバータ統合を目的としたInfineon CoolSiC™ MOSFETは、特に部分的な負荷状態でのスイッチング損失と導通損失を低減する魅力的なソリューションです。
Infineonパワー半導体の補完は、シリコンおよびシリコンカーバイド(SiC)デバイスを対象としたInfineonゲートドライバICです。Infineonの幅広いEiceDRIVER™のポートフォリオは、基本的な機能性から強化されています。お客様は、Infineon OptiMOS™ファミリをはじめとする車載用ブラシレスDCモータのようなバッテリ駆動アプリケーションを対象に、広範なシリコンMOSFETに依存できます。この製品を提供し、インダストリ4.0に対応した設計を作成するために、Infineonは、最高のセキュリティ規格を対象としたOPTIGA™トラストソリューションによって補完されるiMOTION™、XMC™、AURIX™マイクロコントローラによる増大する接続ニーズに対応しています。これらのデバイスは、Infineon XENSIV™ファミリのセンサと組み合わせることで、より多くの感覚インテリジェンスを設計にもたらし、予測保全といった革新的な機能を実現できます。
産業駆動システム
Infineonインテリジェントパワーモジュール(IPM)は、CIPOS™ Miniおよび高性能CIPOS™Maxi IPMでご用意があります。 Infineon CIPOS Miniは、効率性の高いインテリジェントパワーモジュールのファミリで、単一パッケージプラットフォーム内に構築された4A~30A定格製品を用いた高電力密度が備わっています。さまざまな電力および制御部品が統合されており、PCBサイズとシステム・コストを信頼性を向上させかつ最適化できます。複数の構成を活用したCIPOS™ Mini IPMは、エアコン、洗濯機、冷蔵庫、掃除機、コンプレッサ、最大3kWの産業用ドライブといった可変速度ドライブを制御するために、幅広いアプリケーションに適用されます。
Infineon ディスクリート は、TRENCHSTOP ™ IGBT7になっており、TO-247パッケージに収められています。このデバイスは、ハードスイッチング650V、50Aディスクリートで、内部にソフトEC7ダイオードが搭載されています。この価格性能が最適化された製品には、スイッチング損失が以前の技術よりも低くなっていると同時に、優れたEMIに対する優れた制御性があります。ハードスイッチング1200V、40A TRENCHSTOP IGBT7 S7ディスクリートは、EC7ダイオードが内部に搭載されたTO-247パッケージにも収められています。ターゲットアプリケーションでの非常に低い導通損失を達成するために、VCEsat低く抑えられています。非常にソフトで高速なエミッタ制御ダイオードが同梱されており、スイッチング損失の最小化に貢献し、全体的な低総損失に貢献します。D2PAK-7L(TO-263-7)パッケージに収められたCoolSiC™ 1200V、30mΩSiC MOSFETは、動作での性能と信頼性を組み合わせるように最適化された最先端のトレンチ半導体プロセスで構築されています。低電力損失のCoolSiC™技術が組み合わされており、1200V最適化SMDパッケージ、およびXT相互接続技術が組み合わされています。この機能によって、ドライブ、充電器、工業電源といったアプリケーションでのトップ効率と受動冷却電位が実現します。
Infineon パワー・モジュールには、EasyPIM ™、EconoPACK+、EconoDUAL 3、PrimePACK、CoolSiC MOSFETが搭載されており、簡単な1および2B筐体になっています。EasyPIM™ 1200V TRENCHSTOP™ IGBT7は、micro - patterトレンチ技術に基づいています。1200V TRENCHSTOP™ IGBT7およびEC7ダイオードは、損失と高レベルの制御性を大幅に低減します。EconoPACK™+ D-シリーズは、高度インバータ設計のための信頼性と電力密度における次の進化ステップです。EconoPACK™+は、最高レベルの信頼性でのコンパクトなインバータ設計、柔軟性、最適化された電気性能の需要を満たしています。EconoDUAL™ 3は、中電力用のハーフブリッジです。これらのモジュールはTRENCHSTOP IGBT7世代向けの300A~900Aの1200Vのポートフォリオを延長可能です。IGBTモジュールを搭載したPrimePACK™は、ハーフブリッジ、および内部NTCを搭載したチョッパーモジュールで、最先端のコンバータを統合するために特別に最適化されたコンセプトを提供します。最も重要な利点には、高い信頼性と寿命の需要、熱特性の改善、低浮遊インダクタンス、広範な動作温度、Infineonの1200Vおよび1700V TRENCHSTOP™技術があります。CoolSiC™ MOSFETを搭載したパワーモジュールは、インバータの設計者がこれまでにないレベルの効率性と電力密度を実現するための追加の機会を開きます。さらに、シリコンカーバイド(SiC)は、45mΩ~2mΩ RDS(on)までのさまざまな使用可能トポロジによって、アプリケーションのニーズに合わせてカスタマイズされています。
Infineon ゲートドライバ はEiceDRIVER™X3コンパクトおよびEiceDRIVER X3強化ファミリです。 EiceDRIVER™ X3コンパクト絶縁ゲートドライバファミリには、X3コンパクト1ED31xxファミリがあります。このファミリには、ミラークランプまたは個別の出力機能が搭載されています。アクティブミラークランプ機能は、SiC MOSFET 0Vターンオフに強く推奨されています。最大14Aの出力電流、200kV/µs CMTI、7nsの最大伝搬遅延整合、40Vの最大出力供給電圧が備わっています。この統合フィルタによって、外部フィルタの必要性が低減されます。EiceDRIVER™ X3強化された絶縁ゲートドライバのポートフォリオには、X3アナログ1ED34xxおよびX3デジタル1ED38xxファミリがあります。これらには、DESAT、ミラークランプ、ソフトoff、I2構成可能性があります。この柔軟性に富んだゲートドライバファミリには、広範な構成可能な機能と監視オプションがあります。この機能によって、予測保守といった革新的な使用事例が実現します。
Infineon マイクロコントローラ は、32ビットXMC™産業用マイクロコントローラArm® Cortex®-Mで、低コストの組み込み制御アプリケーションに焦点を当てています。XMC1000は、従来の32ビット設計を次のレベルに引き上げたいと考えています。このマイクロコントローラは、一般的な32ビット・アプリケーションからデジタル電力変換およびフィールド指向のモータ制御に至るまで、幅広いアプリケーションに対処します。XMC1300ファミリは、センサレス・フィールド指向制御(FOC)、ブラシレス(BLDC)、ブラシ付きDC、PMSMモータに必要なすべての制御とアナログ・インターフェイス機能を統合できます。
Infineon セキュア素子 デバイスには、OPTIGA ™組み込みセキュリティソリューションが搭載されています。InfineonのOPTIGA™ファミリのセキュリティソリューションは、情報とデバイスの機密性、整合性、信頼性を保護する組み込みシステムへの簡単な統合を目的に設計されています。これらのハードウェアベースのセキュリティソリューションは、基本的な認証チップから高度な実装にまでスケールされます。OPTIGA Trustファミリには、より小さなプラットフォームとプログラマブルソリューションを対象としたターンキー製品が含まれています。他方、OPTIGA TPM(トラステッドプラットフォームモジュール)製品は、組み込みPC、モバイル、コンピューティング・アプリケーションに最適です。すべてのOPTIGA TPM製品は、Trusted Computing Group(TCG)規格に準拠しています。
Infineon 電流センサ には、XENSIV™ TLE4972-AE35S5磁気コアレス電流センサが搭載されており、リード付TDSO-16パッケージに収められています。計測電流に比例するアナログセンサ信号および高速過電流検出ピン2本を集積しています。その差動測定原理のおかげで浮遊磁界に対して堅牢であり、モータ・アプリケーションでの同相電流センシングといったEMC使用環境での電流計測に適しています。Infineon TLE4972電流センサは、AEC Q100およびISO 26262 Safety Elementに従っており、ASIL Bに準じた安全要件とは別の安全要件の認定を受けています。これらの要件は、トラクションインバータやバッテリのメインスイッチなど安全性重視のアプリケーションをサポートしています。
Infineon 開発ツールとリファレンス設計 には、複数のツールと設計が装備されており、モータ駆動要件のためのソリューションをエンジニアが見つけることに貢献します。Infineon EVAL-M5-IMZ120R-SICおよびEVAL-M5-E1B1245N-SICは、CoolSiC™ MOSFETで実装されているモータ駆動アプリケーションを対象とした3相インバータボードです。この制御ボードには、XMC DriveCard 4400といったM5 32ピンインターフェイスコネクタが装備されています。これらの機能を共同して使用し、このアプリケーションでのシリコンカーバイドMOSFETの使用を実証します。EVAL-M5-IMZ120R-SIC、インバータはTO247パッケージを使用し、EVAL-M5-E1B1245N-SICはEasy1Bパッケージを使用します。
EVAL-M1-IM828-Aは、CIPOS™ Maxi製品ファミリの1つであるIM828-XCCが特徴で、6つの1200V CoolSiC MOSFETと最適化された6チャンネルSOIゲートドライバが組み合わされています。暖房換気空調(HVAC)、ファンモーター、ポンプ、モータードライブの力率補正のような工業アプリケーション向けに最適化されています。EVAL-M1-IM828-Aは、CIPOS Maxi IPMを用いたアプリケーションの最初のステップで顧客をサポートするように設計されました。EVAL-M1-101TのようなM1 20ピン対応インターフェイスコネクタが搭載されている制御ボードとの組み合わせによって、モータ駆動用の当社のCIPOS™ Maxi IPM技術の実証に使用します。
リファレンス設計REF-22K-GPD-INV-EASY3Bは、3相400V ACグリッドを対象とした産業用モータドライブで、22kWの公称電力があります。このリファレンス設計は、ポンプ、ファン、コンプレッサ、コンベヤベルトのようなアプリケーション用に開発された汎用ドライブです。このデザインは、EMIフィルタ、プリチャージとコンデンサバンク、絶縁電源、パワーモジュール、制御、ファンが搭載されたヒートシンクが含まれています。M3相グリッドでの直接動作が可能で、IGBT7、ゲートドライバ、電流センサ、制御技術といった当社の技術を1つのシステムで高速に評価でき、ワンストップソリューションを実現します。
XENSIV™PAS CO2 Sensor2Go評価キットは、Infineonの光音響分光法(PA)CO2センサを迅速かつ簡単に評価できるように開発されました。Sensor2Go評価キットは、PAS CO2 Mini評価ボードと組み合わせて使用できます。
IGBT7技術の特徴
Infineon IGBT7技術は、モータ駆動システムの固有かつ特定の要件を満たしています。適切なIGBT技術が活用されており、これらのニーズに対処するために適切に配置されたモジュールを作成できます。このアプローチInfineonは、この世代のIGBT技術(IGBT7)を活用しています。チップレベルでは、IGBT7はマイクロパターンのトレンチ(MPT)を使用しており、その構造はドリフトゾーンでの順方向電圧と増加した導電性の低減に大きく貢献します。モータドライブといった中程度のスイッチング周波数をともなうアプリケーションを対象に、IGBT7は、旧世代の損失を大幅に低減します。
シリコンカーバイドソリューション
Infineon CoolSiC™ MOSFETは、サーボモータの需要の増加を目的としたソリューションです。これらのデバイスは、正確なモーション制御と高トルクレベルを組み合わせることができるため、オートメーションやロボット工学に最適です。製造の専門知識と長い経験を活用して、Infineonは、IGBTよりも高い性能が備わっているSiCトレンチ技術を開発しましたが、同等の堅牢性があります。また、InfineonのCoolSiC™ MOSFETは、不要な静電容量のターンオンといったSiCデバイスに固有の潜在的な問題にも対処します。
