Microchip Technology CEC173x評価キット(EV42J24A)
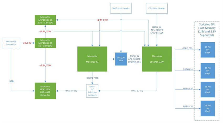
Microchip Technology CEC173x評価キット(EV42J24A)は、Root of TrustコントローラのプラットフォームのCEC173x Trustシールドファミリを対象とした評価・開発キットです。TPDS(トラストプラットフォームデザインスイート)ツールと共に、このボードは顧客特有のアプリケーションのラピッドプロトタイピングと開発を支援します。Microchip EV42J24Aキットは84ピンソケットを搭載しており、84ピンパッケージのCEC1736またはCEC1734デバイスを柔軟に評価することができます。このボードには、ホストプロセッサとしてエミュレートされたMEC1723埋め込みコントローラ、SPIフラッシュメモリ、および外部アプリケーションプロセッサと接続するためのコネクタも搭載されています。このキットには、CEC1736-TFLX、CEC1736-TCSM、CEC1734-TFLX、およびCEC1734-TCSMのトラストシールドプラットフォームルートオブトラストコントローラがそれぞれ3つずつ含まれています。 TPDSコンフィギュレータツールを使用して、これらの部品はNISTおよびOCP推奨のセキュリティ機能(セキュアブート、セキュアアップデート、危機的回復、認証、SPIモニタ、所有権移転)を評価およびテストするために構成およびプロビジョニングすることができ、データセンタ、通信、産業用モノのインターネット(IoT)プラットフォームおよびアプリケーションにおけるEROT(外部ルートオブトラスト)実装をサポートします。
特徴
- CEC173x 84ピン用ソケット
- 通常動作のためのSPIフラッシュメモリ用の4個のソケット
- 故障事例のデモンストレーション用の16ピン256Mbit SPIフラッシュ
- CEC1736用のUSB-UART/I2Cポート1個
- MEC1723用のUSB-UARTポートが1個
- BMCホストヘッダ
- CPUホストヘッダ
- デバッグとプログラミング
- CEC173x用の1x8 PICKIT4ヘッダが1個
- MEC1723用の1x8 PICKIT4ヘッダ1個
- オプションのカスタマイズ開発用のGPIO/I2Cヘッダ
- マイクロUSBケーブルまたは+5V電源アダプタ(別売)を使用してボードに電力を供給
アプリケーション
- データセンター
- Telecom/5G
- 組み込み型コンピューティング
- ネットワーキング/IoT
- 産業
キット内容
- EV42J24A - CEC1736 84ピンソケット付き開発ボード
- 以下の各デバイスのサンプル3つ
- CEC1736 TrustFLEXプロトタイプデバイス(CEC1736-SO-I/2ZW-TFLX-PROTO)
- CEC1736 TrustCUSTOMプロトタイプデバイス(CEC1736-SO-I/2ZW-TCSM-PROTO)
- CEC1734 TrustFLEXプロトタイプデバイス(CEC1734-SO-I/2ZW-TFLX-PROTO)
- CEC1734 TrustCUSTOMプロトタイプデバイス(CEC1734-SO-I/2ZW-TCSM-PROTO)
ブロック図
公開: 2024-12-13
| 更新済み: 2025-02-20
