NXP Semiconductors 車載イーサネット用TJA110x PHY
NXP Semiconductors TJA110x PHYは、自動車用イーサネットで、ゲートウェイ、IPカメラ・リンク、運転支援システム、バックボーン・ネットワークといった自動車アプリケーション向けに最適化されている100BASE-T1準拠のデュアルポートPHYです。これらのPHYは、非シールド・ツイストペア・ケーブルのわずか2本のワイヤで100Mbit/s送信/受信能力を実現しており、最長15mのケーブル長をサポートしています。TJA110x PHYは、自動車を対象とした堅牢性を念頭に設計されており、電力消費を最小限に抑え、システム・コストを削減できます。特徴
- 一般:
- 100BASE-T1 PHY
- バスを対象とした、MIIおよびRMII準拠のインターフェイス
- HVQFNパッケージ
- 車載向けに最適化された使用事例:
- 非シールド・ツイストペア・ケーブルを対象とした静電容量カップリング用に最適化されたトランスミッタ
- 最長15mケーブル長の車載用に最適化された最低15m向けに最適化された適応型受信イコライザ
- 低RFエミッション向けに強化された統合PAM-3パルス成形
- MIIおよびRMII向けのEMC最適化出力ドライバ強度
- 車載環境における過渡に対して保護されたMDIピン
- 外部フィルタ処理またはESD保護が不要のMDIピン
- 自動車グレード温度範囲: -40°C~125°C
- AEC-Q100自動車グレード認定済
- 低消費電力モード:
- 電力消費を最小限に抑える専用のPHY有効/無効入力ピン
- 電圧レギュレータ制御用の出力抑制
- OPENアライアンスに準拠したウェイクアップとスリープ概念
- 診断:
- リンク安定性と伝送されたデータ品質のリアルタイム監視
- ケーブル・エラーの診断(ショートとオープン)
- フェイル・サイレント動作を活用したギャップフリー供給低電圧検出
- 診断のための内部、外部、リモート・ループバック・モード
- その他:
- リピータ動作用の内部逆MIIモード
- 3.3V単電源を実現できるオンチップ・レギュレータ
アプリケーション
- 先進運転支援システム(ADAS)
- ゲートウェイ
- IPカメラリンク
- 基幹回線網
その他の資料
ビデオ
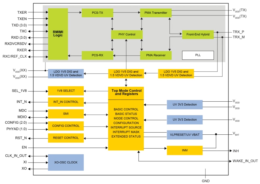
TJA1101 PHYのブロック図
TJA1102 PHYのブロック図
View Results ( 4 ) Page
| 部品番号 | データシート | 説明 | トランシーバー数 | データ レート | 動作供給電圧 | シリーズ |
|---|---|---|---|---|---|---|
| TJA1102AHN/S/0Z | ![]() |
イーサネット IC PHY ETHERNET | 2 Transceiver | 100 Mb/s | 1.8 V, 3.3 V | TJA1102A |
| TJA1101AHN/0Z | ![]() |
イーサネット IC 2nd generation Ether net PHY Transceiver | 1 Transceiver | 100 Mb/s | TJA1101 | |
| TJA1101BHN/0Z | ![]() |
イーサネット IC PHY ETHERNET | 1 Transceiver | 100 Mb/s | TJA1101B | |
| TJA1102AHN/0Z | ![]() |
イーサネット IC PHY ETHERNET | 2 Transceiver | 100 Mb/s | 1.8 V, 3.3 V | TJA1102A |
公開: 2018-12-06
| 更新済み: 2025-12-05

