onsemi SECO-RANGFINDER-GEVK SiPM dToF LIDAR
onsemi SECO-RANGEFINDER-GEVK SiPM dToF LIDARは、コストの最適化された産業および商業用途向けの単一ポイントレンジファインダー開発キットです。このキットは、onsemi(RBシリーズ)のNIR SiPMをベースにしており、アプリケーションに必要なすべてのサブシステムを統合しています。含まれるサブシステムには、レーザーおよびリファレンス回路(Tx)、受信回路(Rx)、電源管理システム、およびコアFPGAとUART通信が含まれます。onsemi SECO-RANGEFINDER-GEVKキットはFDA認定を受けており、多機能GUIを備えています。これによって、範囲検索性能とシステム変数の調整の完全な評価が可能になります。これらの変数には、パルスのバッファ数やSiPM-RBフォトマルチプライヤーのバイアス電圧が含まれます。代表的なアプリケーションには、屋内ナビゲーションや距離測定(最大23m)、衝突検知、および3Dマッピングが含まれます。特徴
- シングルポイント・アプリケーションのための直接ToF動作
- レーザーと光学
- SiPM検出器
- 905nmレーザーダイオード送信機、650nm〜1050nmのコーティングBK7プラノ凸レンズ
- 905±5nmバンドパス光学フィルタ(30±5nm FWHM)用
- 検出可能範囲:>0.11m〜23m
- 時間-デジタル変換(TDC):
- FPGAベース(ice3)
- ~85psビン幅
- 自動TDCキャリブレーション
- 電源
- 電源オプションl
- USB:5V
- PMODコネクタ:3.3V
- 電源オプションl
- 最適化された費用対効果
- FDA認証を取得済
- ユーザーフレンドリーなGUIと調整可能なシステム変数を備えた即時動作可能なソリューション
- ソフトウェア
- 多様な産業およびIoTアプリケーション向けのソフトウェアで調整可能な設定
- FPGAベースのTDC、読み出し、通信インターフェイス、2つの安定化バイアス供給の制御
アプリケーション
- 屋内ナビゲーションと距離計測(最長23m)
- 衝突検出
- 3Dマッピング
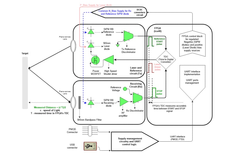
ブロック図
動作原理
その他の資料
ビデオ
公開: 2021-02-03
| 更新済み: 2024-05-30
