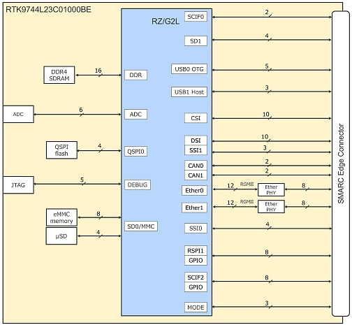
RZ/V2L SMARC PMICキットは、SMARC v2.1準拠品であり、次の外部メモリを内蔵しています:
- DDR4 SDRAM:2GB x 1pc
- QSPIフラッシュメモリ:512Mb x 1pc
- eMMCメモリ:64GB x 1pc
特徴
- キャリアボード(寸法160mm x 100mm)
- ギガビットイーサネット x 2
- USB 2.0 x 2ch(OTG x 1ch、ホスト x 1ch)
- MIPI-CSIカメラ入力コネクタ(Google Coral Cameraに接続可能)
- Micro HDMI(出力)コネクタ
- CAN-FD x 2
- micro SD x 1 外部ストレージ
- オーディオライン入力 x 1
- オーディオライン出力 x 1
- PMOD x 2
- USB-Type C™(電源入力用)
- モジュールボード(寸法82mm x 50mm)
- RZ/V2Lプロセッサ
- 2GB DDR4(2GB x 1)メインメモリ
- 64MB QSPI NOR フラッシュ
- 64GB eMMCメモリ
- micro SD x 1 外部ストレージ
- A/Dコンバータインターフェイス x 6
- JTAGコネクタ
- RZ/V2L用PMIC (RAA215300)
キット内容
- モジュールボード
- キャリアボード
Edge Impulse Resources
概要
主要コンポーネント
ブロック図
公開: 2022-02-21
| 更新済み: 2024-03-29

