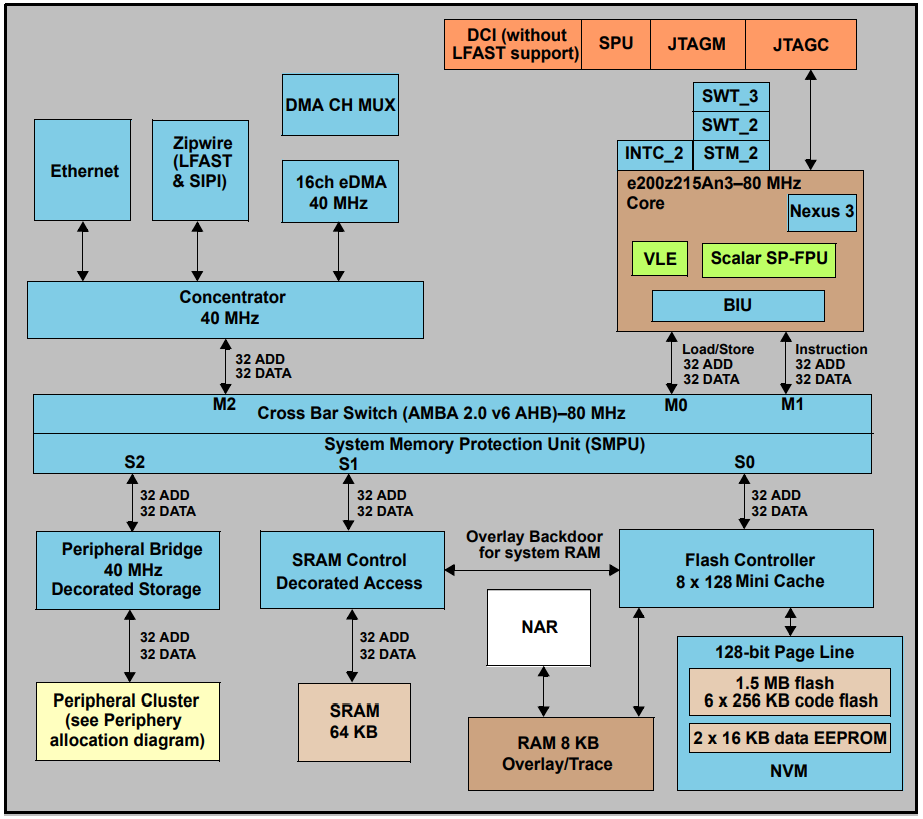
特徴
- 1つのメインCPU、シングル・イッシュ、32ビットCPUコア複合体(e200z2)
- Power Architecture組み込み仕様準拠
- 可変長符号化(VLE)を可能にし、16ビットおよび32ビット命令を混在させて符号化し、コードサイズの占有面積を削減する命令セット拡張
- 単精度浮動小数点オペレーション
- スカラ飽和演算サポートがPowerISA整数飽和(ISAT)に追加された飽和命令拡張
- 1568KB (1536KBコード・フラッシュ + 32KBデータ・フラッシュ) オンチップ・フラッシュ・メモリ
- EEPROMエミュレーションが可能になる複数のブロックをサポート
- データEEPROMとコード・フラッシュ・メモリの間のRWW
- 64KB汎用データSRAM
- システム・メモリ保護ユニット(SMPU)
- 16チャンネル・ダイレクト・メモリ・アクセス・コントローラ(eDMA)で、最大60 DMAソースを対象とした2チャンネル・マルチプレクサ搭載
- 最高1024割り込みソース(すべてが割り当てられているわけではありません)をサポートしている割り込みコントローラ(INTC)
- システム・タイマ・モジュール(STM)
- ソフトウェア監視タイマ(SWT)2個
- 周期割込みタイマ2個
- 標準32ビットタイマ4チャンネルチャンネルが備わっているPIT 1つ
- 1個の64ビット・チャンネルに組み込むことができる2つの32ビットタイマ・チャンネルが搭載されたPIT 1個
- 周辺機器とコアのための安定的なクロック(PLL)ドメインが備わっている単相ロック・ループ
- 複数のバスマスタから周辺機器、フラッシュ・メモリ、またはSRAMへの同時アクセス用の単一クロスバー・スイッチ・アーキテクチャ
- システム統合装置Lite (SIUL2)
- ブート・アシスト・フラッシュ(BAF)は、UARTシリアル・ブート・モード・プロトコル(例えばUARTやCANといった物理インターフェイス(PHY)を使用したシリアル・ブートロードを使用した工場出荷時プログラミングをサポート
- PASSモジュール(256ビットJTAGパスワード保護をサポート)
- デバイスのライフサイクル監視
- 汎用タイマ・モジュール(GTM101)
- 拡張アナログ・デジタル・コンバータ・システム:
- 12ビットSARアナログ・コンバータ3台
- 16ビット・シグマデルタ・アナログ・コンバータ1台
- SD ADCデータ・コンディショニングをサポートするデシメーション・ユニット
- デシリアル・シリアル・ペリフェラル・インターフェイス(DSPI)モジュール1枚
- LINとUART通信インターフェイス(LINFlexD)モジュール2枚
- 1つのマイクロバス・チャンネル(DSPI 1つとLINFlexD 1つで構成)
- 4 SENT(シングル・エッジ・ニブル送信)チャンネル
- モジュラ・コントローラ・エリア・ネットワーク (M_CAN) モジュール2枚
- CANユニット(CCCU)での1クロック較正
- 高速イーサネット・コントローラ(FEC)
- 高速非同期シリアル送信(LFAST)
- Nexus開発インターフェイス(NDI)は、IEEE-ISTO 5001-2003規格に準拠しており、2010規格の一部をサポートしています。
- Joint Test Action Group(JTAG)(IEEE 1149.1およびIEEE 1149.7)によるデバイスとボードテストのサポート
- オンチップ電圧レギュレータコントローラがコアロジック向けに最低1.2 Vの供給電圧を管理
- セルフテスト機能
ビデオ
ブロック図
その他の資料
公開: 2018-12-03
| 更新済み: 2023-02-27

