特徴
- DLP991UFLV DMDは、5.4µmピッチの4096x2176ミラーを搭載
- 最大12,390Hzの1ビット パターン・レートで400nm~700nmをサポート。
- DMDボードには、取り付けに便利な取り付け穴がある
アプリケーション
- リソグラフィー アプリケーション
- 直接イメージング
- フラットパネル ディスプレイ
- プリント基板製造
- 高速イメージングとディスプレイ
- 3Dイメージング
- 拡張現実と情報オーバーレイ
- 産業用
- 3D印刷
- マシン・ビジョン用の3Dスキャナー
- 品質管理
レイアウト
ハードウェア部品
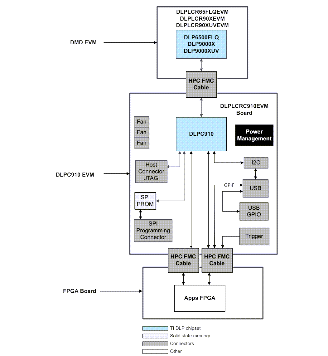
ブロック図
公開: 2024-04-19
| 更新済み: 2024-05-13

