Microchip Technology WBZ451HPE Curiosityボード
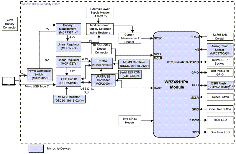
Microchip Technology WBZ451HPE Curiosity ボードは、Bluetooth® Low EnergyおよびZigBee ® RFモジュールのプロトタイピング用に設計されています。Microchip Technology WBZ451HPEは、統合されたPICkit™ Onboard 4(PKOB4)デバッガを搭載しており、USB Type-C™ケーブルのみでプログラミングとデバッグが簡単に行えます。このボードは、MikroElektronikaのmikroBUS Clickアダプタボードとシームレスに統合できるmikroBUS™ Click™ヘッダを搭載しており、機能の拡張が可能です。さらに、2つのXplained PRO(XPRO)ヘッダが搭載されており、さまざまなXPROボードへの接続やGPIOへのアクセスが可能で、効率的でモジュール化された開発に最適なツールです。特徴
- WBZ451HPE Bluetooth Low Energyおよび802.15.4 RFモジュール
- USBまたはリチウムポリマ バッテリ駆動
- Microchip SAME70 MCUベースのPKOB4を使用したオンボードプログラマ/デバッグ回路
- Microchip MCP73871 電源パス管理機能付きリチウムイオン/リチウムポリマ バッテリチャージャ
- Microchip MCP2200 ベースのハードウェアフロー制御付きオンボードUSB - UARTシリアルコンバータ
- MikroElektronikaのClickアダプタボードを使用して機能を拡張するためのmikroBUSソケット
- RGB LEDは、パルス幅変調(PWM)を使用して制御
- リセットスイッチ1個
- ユーザによる構成が可能なスイッチ1個
- ユーザーLED 1個
- 32.768kHzクリスタル
- Microchip SST26VF064B 、64ビット外部クワッドシリアルペリフェラルインターフェイス(QSPI)フラッシュメモリ
- Microchip MCP9700A 、低電力アナログ電圧・温度センサ
- 外部プログラマ/デバッガ用の10ピンArm® シリアルワイヤデバッグ(SWD)ヘッダ
- XPROヘッダ2個
アプリケーション
- ワイヤレス照明
- 産業用オートメーション
- ホームオートメーション
- モノのインターネット(IoT)
- BLUETOOTH® Low Energy、ZigBee®および独自アプリケーション
- Thread(スレッド)
概要
底面図
ブロック図
公開: 2024-12-20
| 更新済み: 2025-05-01
